SERVICE

サービス詳細

調剤薬局向けシステム

調剤薬局向けシステム

東京オータスでは調剤薬局さま向けレセコン・電子薬歴の販売と運用のサポートを行っております。
業務運用動線の見直しなどによる業務効率化・機器構成のスマート化や消耗品コストの見直しによるコスト削減・機器故障時などのリスク回避、以上の3つの観点より業務改善のご提案で、お客様をサポートいたします。商品の資料請求など、お知りになりたい内容についてはお気軽にお問い合わせくださいませ。

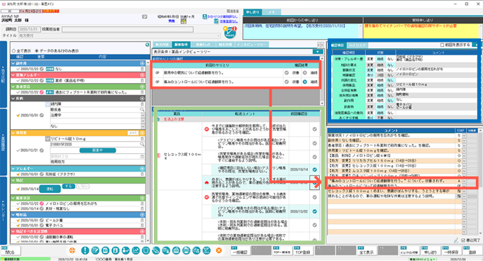
レセコン一体型電子薬歴システム

開発元:ユニケソフトウェアリサーチ

「P-CUBE i」はきめ細かな機能で、薬局業務の効率アップに大きく貢献します。「患者さまの満足度をさらに向上させたい」という保険薬局の願いを「P-CUBE i」はトータルに支援します。薬局経営を知り尽くしたユニケが、薬剤師の先生方と一緒に長年開発してきたシステムだから、調剤過誤を防止する厳重なチェック機能はもちろん、今後も押し寄せる法改正や調剤報酬改定などにも柔軟に対応。保険薬局の即戦力となるシステムです。

処方入力

必要な機能を見やすく集約し、1画面内で処方指示やでマスタ変更指示画面を出すことができるので、受付業務効率化に貢献します。

薬歴入力

薬局の環境、運用により薬歴の入力スタイルは様々です。P-CUBE nではSOAP形式のスタンダードな入力から、確認項目や薬剤別指導ガイダンスなど運用ニーズに沿った入力支援機能をご提案します。

電子薬歴システム Pharma-SEED EX

開発元:富士フイルムヘルスケアシステムズ株式会社

安全できめ細かなサービスを求められる薬局業務と経営を両面からサポートするクラウド活用の電子薬歴システムです。Pharma-SEED ASは、処方せん受付から調剤、服薬指導、在宅支援に至るまであらゆるシーンでのインプットとアウトプットを最適化し、薬局と患者さまとをつなぐツールとして活躍します。

クラウド連携によりさまざまな業務スタイルに対応

ワンストップ保守

東京オータスにはPC・プリンタの「修理受付」も、レセコン操作やトラブル対応に関わる「コールセンター」もあるので、すべてがお電話1本で解決いたします。
使用機器の故障やシステムについて分からないことがあっても、窓口を一本化しているのでいざという時、安心です。お客様の「困った」をお待たせしません。

P-CUBEnとは?
サービス一覧に戻る